Published June 22, 2021
| Version v1
Dataset
Open
A Static-Based Approach to Detect SQL Semantic Bugs Dataset
Description
The dataset used for our study: A Static-Based Approach to Detect SQL Semantic Bugs.
This dataset contains more than 172,000 queries extracted from StackOverflow posts. It was built for analysing the prevalence of semantic bugs in SQL queries.
For more information about our study and tools see our GitHub repository: https://github.com/SERG-Delft/sql-bug-finder
Description of included files:
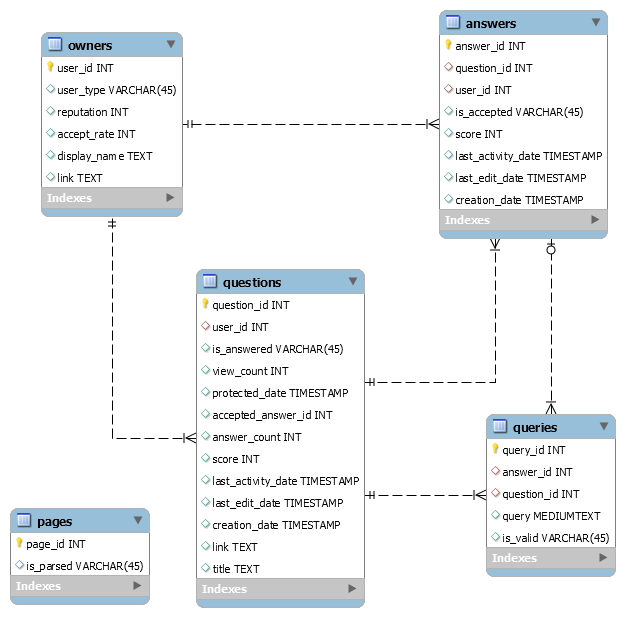
- sql_db.png: database ER diagram
- homedb_queries.sql: contains queries extracted from StackOverflow posts
- homedb_questions.sql: contains SQL related question posts extracted from StackOverflow
- homedb_answers.sql: contains the answers to SQL related question posts extracted from StackOverflow
- homedb_bugs.sql: contains queries with semantic bugs extracted from StackOverflow posts
- homedb_owners.sql: contains data related to the owners (users) of SQL StackOverflow posts
- homedb_pages.sql: artifact from book-keeping script, tracking the StackOverflow pages from which SQL queries were extracted (SQL tagged pages, ordered by votes in descending order)
Files
sql_db.png
Files
(148.9 MB)
| Name | Size | Download all |
|---|---|---|
|
md5:6bfc9a9ffbf373b59f4026fac3282613
|
26.9 MB | Download |
|
md5:dfa90a14eda74d79f5d4aab81c5122b2
|
2.8 MB | Download |
|
md5:4192659be9321894681abfe8136c95b2
|
13.1 MB | Download |
|
md5:3ba2663ef4043c92e61d77cb59841cd4
|
22.8 kB | Download |
|
md5:d82a307e8b89a2e91e6a50822e3a308f
|
78.2 MB | Download |
|
md5:27ab6ed9565d0b867d0f29dce5cedbcc
|
27.9 MB | Download |
|
md5:466ca3d40322da5448c985d2275695da
|
40.5 kB | Preview Download |