Published June 5, 2025 | Version v2
Presentation Open

Microservice-Based Data Management and Processing: A Modular Workflow for Automatic Text Recognition and Beyond

  • 1. ROR icon University of Bern
  • 2. ROR icon Bielefeld University

Description

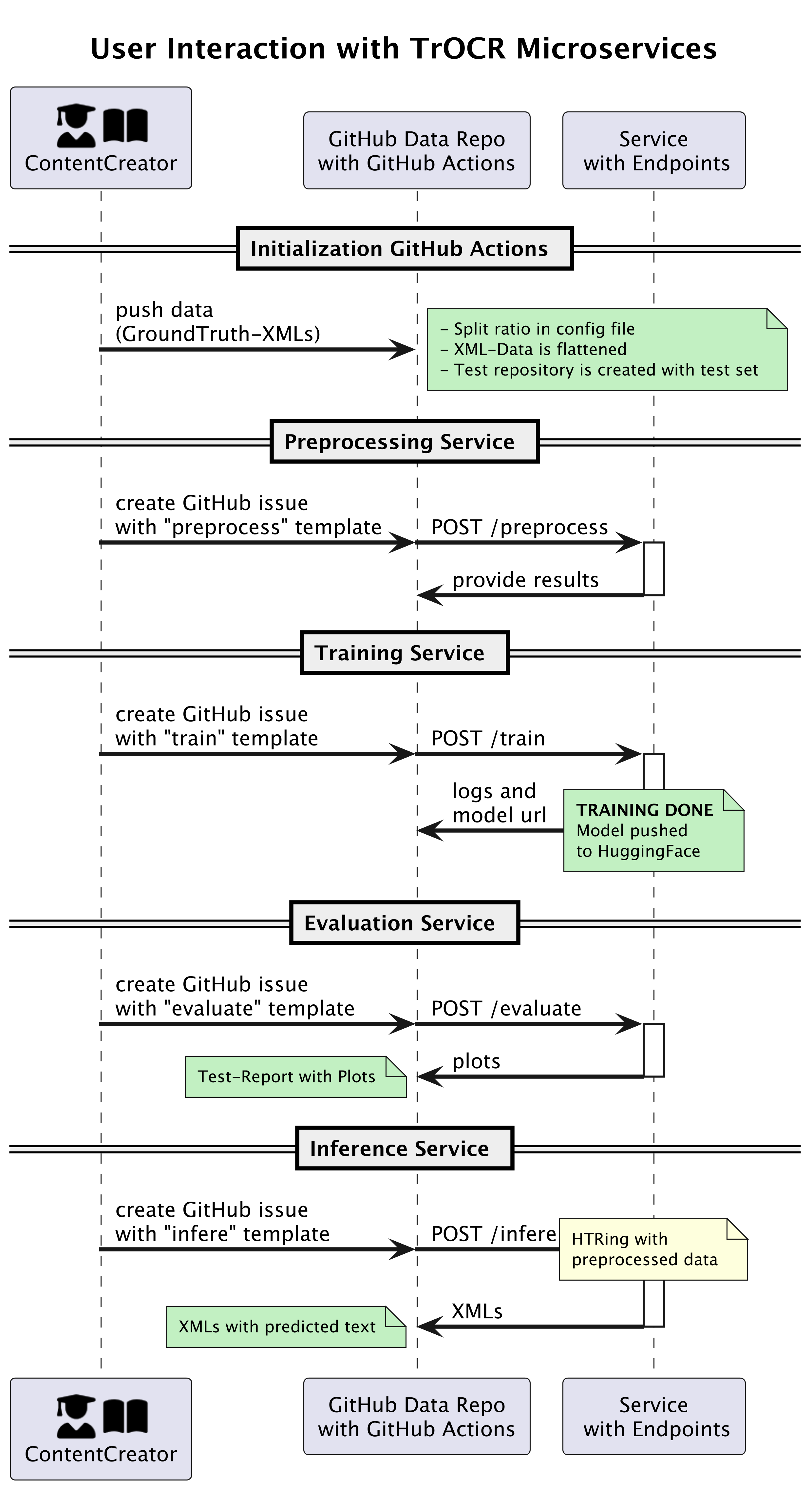
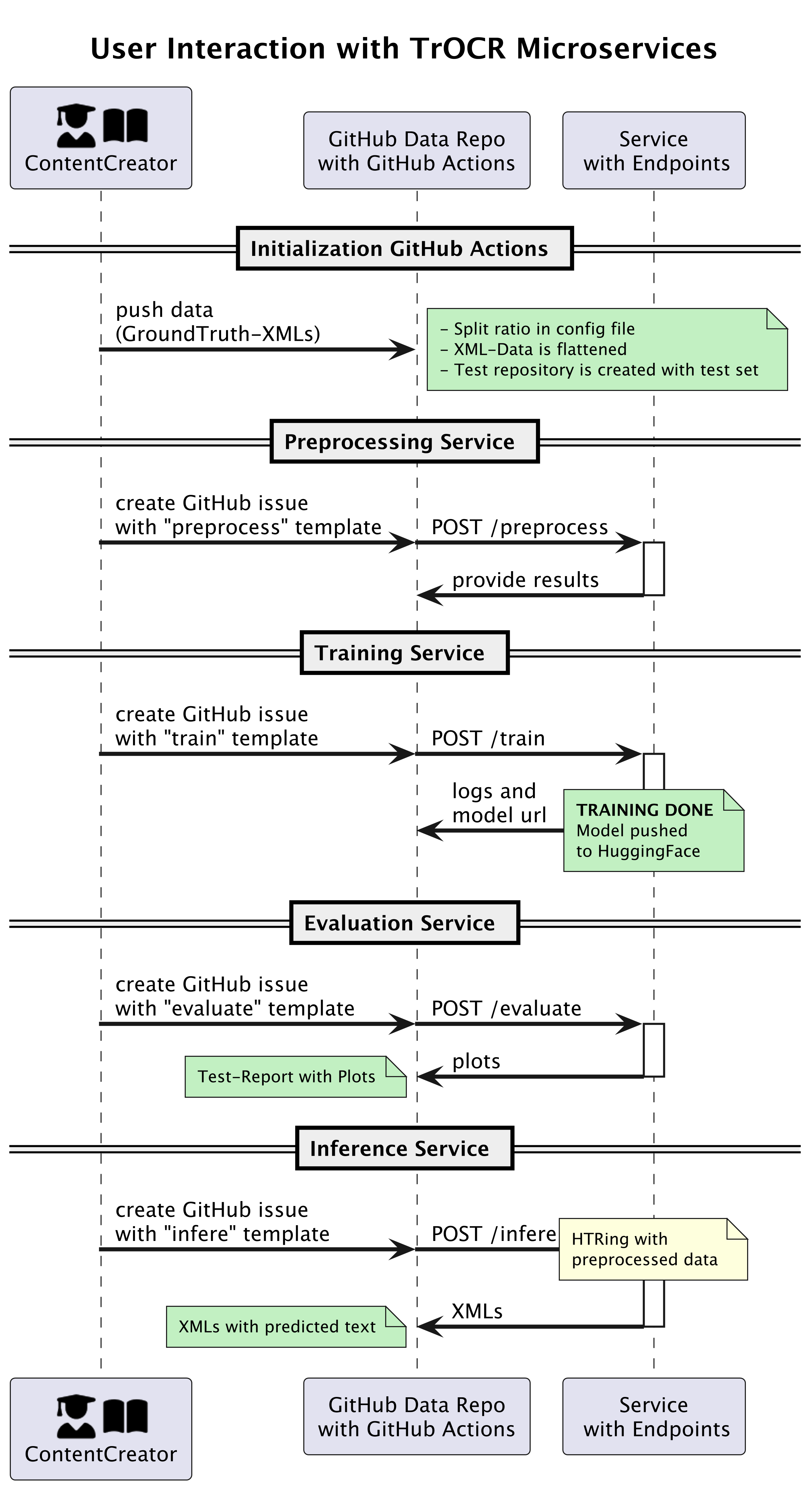
The FLOW project develops modular, microservice-based workflows for machine learning-driven data processing in the Digital Humanities. By separating key tasks like preprocessing, training, inference, and evaluation into independent components, it provides scalable solutions for automatic text recognition (ATR). Centered around GitHub and its CI/CD capabilities, these microservices support streamlined processes tailored to diverse research needs. Researchers can configure the services and trigger automated pipelines via GitHub Issues, without requiring any coding knowledge. The project aims to implement a real-world text recognition pipeline and demonstrate the architecture’s potential to lower technical barriers while supporting open science practices.

Files

250605_dh_benelux_amsterdam_meyer_widmer.pdf

Files (5.6 MB)

Name Size Download all
md5:bc373d3b9703b5ce2e1a5332d6f9142a
329.8 kB Preview Download
md5:f91deb8a91e8d0251b884e97b299fc15
514.6 kB Preview Download
md5:21b9ca1823282765f428f7ef76b20b82
4.7 MB Preview Download

Additional details

Related works

Describes
https://www.flow-project.net/ (Other)

Dates

Accepted
2025-06-03/2025-06-06

Software

Programming language
Python